DLP V4.0

Network design.

Redefined.

Deep Learning Platform (DLP) is a piece of software for AI application development and composed of 4 main modules: Data Processing, Network Design, Model Training & Model Deployment.

Download
data processing

Major features of DLP V4.0

Old versions

Dark mode

dark mode

Grouping

grouping

Code generation

code generation

New networks

dlp networks

DLP inference server

inference server

DLP Docker Image

user guide

Data Processing

DLP data module provides multiple data processing functions: image classification, object detection, image segmentation and etc.

With mouse clicking and dragging, developers can easily do labeling for various tasks.

DLP can even combine labelings from multiple users.

Explore...
data processing

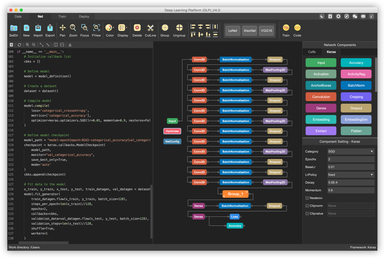
Network Design

DLP net module provides a playground for developers to try different network structures.

With simple dragging and connecting, a network can be easily constructed.

Unleash your genius, and create novel networks.

Explore...
neural network design

Training Visualization

Training visualization module allows developers to monitor the training progress with nice graphs and log panels.

Developers can do parameter studies in DLP efficiently with peer-to-peer comparisons.

Graphs are always the best media to interpret numbers.

Explore...
training

Model Deployment

It should be exciting to try your model after numerous epochs of training.

DLP provides a nice module for you to see how your model works with a simple configuration.

With a simple click, your model can be launched.

Explore...
model deployment

Download

Email to ai_dlp@163.com to get License.